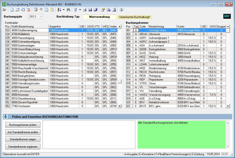
Buchungsautomation - (fast) alles automatisch!

Mit der Buchungsautomation können Altagsaufgaben schnell und sicher erledigt werden. Mit automatischen Funktionen und einfachen Buchungsdialogen werden vollständige Grundbuchungen im Journal und detaliert im Belegbuch generiert, inklusive aller Subkontierungen. Das schaffen auch Ihre Mitarbeiter im Handumdrehen, vor allem aber spart es eine Menge Zeitaufwand, der an anderer Stelle besser eingesetzt werden kann. Die Buchungsautomation ist dabei keine starre Automatik, sondern kann nach eigenen Vorstellungen in weitem Rahmen definiert werden. Mit den ‘Buchungskennern’ (Kurzkennzeichen) sind automatische Buchungsvorgänge mit Kontierung, Subkontierungen, Umsatzsteuer (ja/nein/Satz) und auf Wunsch Aufwands- und Ertragsgruppen definierbar. Alles läßt sich nach Wunsch anpassen, mit individuellen Kontenplänen verbinden und mehreren Buchungmethoden kombinieren. Unsere Software wird mit vordefinierter Buchungsautomatik entsprechend dem Buchhaltungstyp ausgeliefert, die bei Bedarf erweitert und geändert werden kann. Belegerfassungsdialoge helfen schnell und sicher bei der manuellen Erfassung von Einnahmen, Ausgaben sowie Zahlungsbuchungen und generieren automatisch die richtigen Grundbuchungen im Journal - auch ohne Kontierungskenntnisse! Dabei kann bereits durch Zuweisung entsprechender Umsatzkenner zu einzelnen Adresskonten ein entsprechender Ertrags- oder Aufwandsbereich konkret zugeordnet werden, der dann als automatische Buchungsvorlage zum Adressaten genutzt wird (änderbar). Zahlungsdialoge für gelegentlich einzelne Zahlungsbuchungen nehmen direkten Bezug auf Forderungen und Verbindlichkeiten, geben die passenden Daten vor, ermöglichen bei Vorliegen mehrerer offener Posten zum Adressaten die Auswahl des zugehörenden Sollbelegs und generieren die entsprechenden Grundbuchungen - ganz automatisch!

“Massen-Sollstellungen” werden durch automatische Funktionen erledigt

Zu Einnahmen, Ausgaben und Zahlungsverkehren (inklusive Verrechnungen) bestehen jedoch jeweils automatische Buchungsfunktionen, die Sie und Ihre Mitarbeiter von vielen Massenbuchungen befreien und wo immer es möglich ist als Stapelverarbeitungen arbeiten. Beispiele: Einnahmebuchungen aus der Auftragsverwaltung Ausgabenbuchungen bei der Bestellbearbeitung Terminverbindlichkeiten (Dauerverbindlichkeiten) Zahlunganweisungen/Lastschriftanweisungen und -buchungen zu Forderungen Verbindlichkeiten als Stapelbuchungsfunktionen oder mit vollautomatischem Bankumsatzimport So kann selbst Buchhaltung Spaß machen!
Zahlbetragvorgabe ändern oder übernehmen, buchen, fertig!
Alle Software-Produkte sind für Windows 11, 10, 8, 7 entwickelt - LINUX (+WINE) geeignet
Copyright © 2025 Digisoft, Hartmut Stöckel, S.A. - alle Rechte vorbehalten!

Buchungsautomation - (fast) alles

automatisch!

Mit der Buchungsautomation können Altagsaufgaben schnell und sicher erledigt werden. Mit automatischen Funktionen und einfachen Buchungsdialogen werden vollständige Grundbuchungen im Journal und detaliert im Belegbuch generiert, inklusive aller Subkontierungen. Das schaffen auch Ihre Mitarbeiter im Handumdrehen, vor allem aber spart es eine Menge Zeitaufwand, der an anderer Stelle besser eingesetzt werden kann. Die Buchungsautomation ist dabei keine starre Automatik, sondern kann nach eigenen Vorstellungen in weitem Rahmen definiert werden. Mit den ‘Buchungskennern’ (Kurzkennzeichen) sind automatische Buchungsvorgänge mit Kontierung, Subkontierungen, Umsatzsteuer (ja/nein/Satz) und auf Wunsch Aufwands- und Ertragsgruppen definierbar. Alles läßt sich nach Wunsch anpassen, mit individuellen Kontenplänen verbinden und mehreren Buchungmethoden kombinieren. Unsere Software wird mit vordefinierter Buchungsautomatik entsprechend dem Buchhaltungstyp ausgeliefert, die bei Bedarf erweitert und geändert werden kann. Belegerfassungsdialoge helfen schnell und sicher bei der manuellen Erfassung von Einnahmen, Ausgaben sowie Zahlungsbuchungen und generieren automatisch die richtigen Grundbuchungen im Journal - auch ohne Kontierungskenntnisse! Dabei kann bereits durch Zuweisung entsprechender Umsatzkenner zu einzelnen Adresskonten ein entsprechender Ertrags- oder Aufwandsbereich konkret zugeordnet werden, der dann als automatische Buchungsvorlage zum Adressaten genutzt wird (änderbar). Zahlungsdialoge für gelegentlich einzelne Zahlungsbuchungen nehmen direkten Bezug auf Forderungen und Verbindlichkeiten, geben die passenden Daten vor, ermöglichen bei Vorliegen mehrerer offener Posten zum Adressaten die Auswahl des zugehörenden Sollbelegs und generieren die entsprechenden Grundbuchungen - ganz automatisch!

“Massen-Sollstellungen”

werden durch automatische

Funktionen erledigt

Zu Einnahmen, Ausgaben und Zahlungsverkehren (inklusive Verrechnungen) bestehen jedoch jeweils automatische Buchungsfunktionen, die Sie und Ihre Mitarbeiter von vielen Massenbuchungen befreien und wo immer es möglich ist als Stapelverarbeitungen arbeiten. Beispiele: Einnahmebuchungen aus der Auftragsverwaltung Ausgabenbuchungen bei der Bestellbearbeitung Terminverbindlichkeiten (Dauerverbindlichkeiten) Zahlunganweisungen/Lastschriftanweisungen und -buchungen zu Forderungen Verbindlichkeiten als Stapelbuchungsfunktionen oder mit vollautomatischem Bankumsatzimport So kann selbst Buchhaltung Spaß machen!
Zahlbetragvorgabe ändern oder übernehmen, buchen, fertig!
Copyright © 2025 Digisoft, Hartmut Stöckel, S.A. - alle Rechte vorbehalten!
Akzeptieren

Diese Website verwendet Cookies. Durch die Nutzung dieser Webseite erklären Sie sich damit einverstanden, dass Cookies gesetzt werden. Mehr erfahren